Ist Ihnen das auch schon passiert?
Mitten in der Arbeit mit dem SQL Developer vergrößert sich das aktuelle Worksheet, und alle anderen Fenster verschwinden… weil man aus Versehen eine bestimmte Tastenkombination erwischt hat.
Wie kommt man nun zurück zur Ausgangssituation?
Ich hatte das Problem eigentlich völlig verdrängt, bis ich kürzlich bei einer Präsentation daran erinnert wurde, dass mich dieses Verhalten früher öfter an den Rand des Wahnsinns getrieben hatte – bis ich herausfand, wie man damit umgehen kann.
Die Lösung
Die Lösung ist einfach und lässt sich auch gezielt andersherum einsetzen.
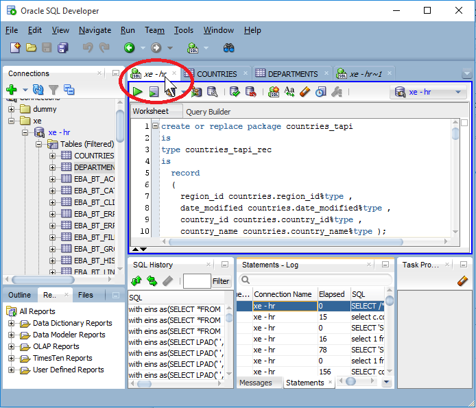
Gehen wir von dem Fall aus, dass Sie im Worksheet arbeiten und dieses vergrößern möchten, um mehr Code auf einmal sehen zu können.
Dann hilft ein Doppelklick auf den Reiter des entsprechenden Worksheets.
Ein Beispiel mit einem extrem verkleinerten Fenster zeigt den Effekt am Besten:

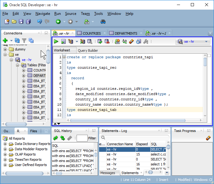
Wendet man nun einen Doppelklick auf den Reiter des Worksheets an, so vergrößert sich das Worksheet, bzw. der gesamte Bereich, in dem die Worksheets zuhause sind:

Ein weiterer Klick bringt uns zurück zum ’normalen‘ Fensterlayout:

Jetzt ist alles wieder gut, und wir können uns enspannen 🙂
Wer jetzt noch wissen möchte, warum dieser Effekt manchmal ungewollt auftritt, kann hier weiterlesen…
Die Ursache
Die Antwort findet sich (unter anderem) unter dem Menüpunkt Tools -> Preferences
(Auf der linken Seite wurde über die Suche auf alle Vorkommen von ‚Short‘ eingeschränkt, auf der rechten Seite auf alle Begriffe mit ‚max‘):

Hier ist voreingestellt, dass die Tastenkombination [Strg]-[Alt]-[M] besagtes Vergrößern auslöst.
Wenn man das nicht möchte, kann man dieses Verhalten hier abstellen…
oder sich den Shortcut angewöhnen, denn schließlich spart man sich damit den Griff zur Maus, wenn man die Hände sowieso gerade auf der Tastatur hat.



